MongoDB virtualization process
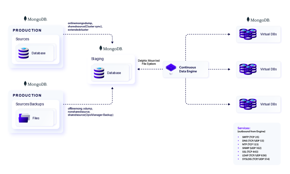
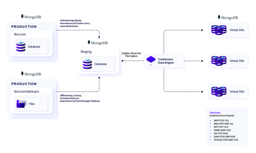
The Delphix MongoDB connector solution uses a staging architecture. In this solution, the source (production) database is copied to a staging environment. The staging environment’s database is ingested by the Delphix Continuous Data Engine, which then enables virtualized copies on a target environment.
The MongoDB connector supports the following ingestion mechanisms:
seed
This data ingestion type is used for pure development purposes. There is no source instance associated with it. It creates an empty instance, which is managed by the Delphix continuous Data Engine, and helps to create virtual MongoDB instances to avail benefits of all its features.
offlinemongodump
This staging database is created using mongodump backup file(s) of the source MongoDB instance. It helps to create a staging database using zero touch production (defined in the MongoDB ingestion types page). You can load periodic backups to create a dSource timeflow.
onlinemongodump
This staging database is created using a mongodump online backup of source MongoDB instance. You can schedule a policy to capture periodic backups and generate a dSource timeflow.
extendedcluster
This staging database is created by adding a secondary member to the existing source cluster. This member does not participate in voting and never becomes primary, nor serves any read operations. It's the fastest way of capturing incrementals. You can setup a policy to take snapshots to generate a dSource timeflow.
shardedsource (using MongoDB Ops Manager backup files)
This staging database is created using backup files of the source MongoDB instances created by MongoDB Ops Manager. It helps to create a staging database using zero-touch production. You can load periodic backups to create a dSource timeflow.
shardedsource (using cluster-to-cluster sync)
This staging database is created by setting up a MongoSync synchronization pipeline between the staging database and source sharded cluster. It is the fastest way of capturing incrementals of a sharded cluster. You can set a policy to take snapshots to generate a dSource timeflow.
nonshardedsource (using MongoDB Ops Manager backup files)
This staging database is created using a backup file of a source MongoDB instance created by MongoDB Ops Manager. It helps to create staging database using zero touch production. You can load periodic backups to create a dSource timeflow.
stagingpush
This staging database can be created in multiple ways. It varies based on the use cases. It can be created manually, by copying files at o/s level, or using tools like MongoDB Ops Manager.
Delphix Continuous Data Engine only exhibits the operations needed to capture data. It is your responsibility to create or delete the MongoDB instance on the staging host.
shardedstagingpush
This staging database can be created in multiple ways depending on the use case. It may be set up manually, by copying files at the operating system level, or by using tools like MongoDB Ops Manager. Additionally, users have the flexibility to configure multiple nodes in the staging environment, enabling more complex or distributed setups as needed.
The Delphix Continuous Data Engine is focused solely on the operations required to capture data. It is the user's responsibility to create or delete the MongoDB instance(s) on the staging host, including managing multi-node configurations.








